
Underlag för försäljningsstatistik utgår från försäljningsraderna. Dessa kan i sin tur ha koppling till produkt- eller produktgruppsregistret som i sin tur kan ha koppling till nycklar och lager. Dokumenthuvudet till försäljningsraderna kan ha koppling till olika register eller andra dokument enligt den schematiska bilden nedan.

Målsättningen med PENGVIN Statistik är att man skall ha full kontroll över alla affärstransaktioner, både i samband med försäljning och inköp.
Tack vare en mycket användarvänlig skärmdialog är det möjligt att med några få inmatningar skapa ett avancerat statistikurval.
Dessutom finns möjligheten att statistiken endast skall omfatta kunder/produkter/leverantörer som har angivna nycklar eller kombinationen nyckel och nyckelord.
Beroende på grupperingsbegrepp kan man även få ut valfria fält från det grundregister som styr grupperingen.
Man har möjlighet att välja statistik på enbart fakturerat (och kontantsålt) eller på samtliga utleveranser. Det finns en särskild markeringsruta för detta i dialogen. Rutan markeras om man endast vill se ett resultat baserat på vad som är fakturerat (och kontantsålt). Om rutan inte markeras visas statistik även för de produkter som ligger på utleveransunderlag i samma stund som de registrerats, alltså även om utleveransunderlaget inte sparats.
Försäljningsstatistiken exkluderar
- Varurader med produkter som i produktregistret inte har rutan för "Statistik redov" markerad
- Strukturhuvud exkluderas om rutan för "Redovisning av produkter som ingår i struktur" är markerad, raderna exkluderas om rutan inte är markerad.
- Utleveranser med fakturatyp med samlingsnivå "Ej Faktura" (kod G).
- Varurader med leveranskod legolager (G) och leveranskod avräkning (V) (undantag om man valt specifik leveranskod)
Det finns två systemreferenser som styr i vilken databas statistikbearbetningar skall köras. Syftet med att köra statistik i separat databas, istället för i den ordinarie, är att förhindra att stora statistikkörningen tynger ner den ordinarie databasen och som därmed skulle kunna ge sämre svarstider för övriga PENGVIN-användare samt för att undvika låsningar i samband med läsningarna. Resultatet lagras i driftsdatabasen och inte i statistikdatabasen. Detta skall bara användas då statistikdatabasen är ”read only” dvs endast läsbar.För att kontinuerligt uppdatera statistikdatabasen använder man sig av SQL-serverns inbyggda replikeringsfunktioner.
Om nedanstående systemreferenser saknas kommer statistiken att bearbetas i ordinarie driftsdatabas.
Anger namn på den databas som systemet använder sig av vid statistikbearbetning. Anges inget är det ordinarie databas som används
Anger namn på den databasserver som systemet använder sig av vid statistikberbetning. Anges inget är det ordinarie databasserver som används.
Om systemflaggan är omarkerad fungerar det som tidigare. Om den är markerad kommer man att köra på det nya sättet, d.v.s där man endast läser mot den angivna databasen.

I listgeneratorn för kund, produkt och leverantör är det möjligt att hämta fram data från statistikregister. Man kan hämta info från statistikmallar med motsvarande grundregistrets id som grupperingsbegrepp huvudgrupp.
I och med att det finns möjligheter att skapa leverantörslistor med statistik kan man skapa de listor man vill ha och har då möjlighet att få med många olika fält från kund-, produkt- och leverantörsregistret tillsammans med inköps- och/eller försäljningsstatistik.
Man väljer i respektive lista vilken statistikmall man vill utgå ifrån och man kan välja alla egna och allmänna statistikmallar som är grupperade som huvudgrupp per den listtyp man använder. Det sker ingen beräkning i samband med att man väljer en statistikmall, så för att statistiken alltid ska vara aktuell i listorna rekommenderar vi att man sätter upp ett batchjobb som uppdaterar statistiken varje natt.
Se ytterligare beskrivning av tillvägagångssätt i kundlista statistik, produktlista statistik eller leverantörslista statistik.
Försäljning exklusive moms i basvaluta
Täckningsbidrag i basvaluta
Täckningsbidrag i procent av försäljning
Antal leveranser (följesedlar/kvitto)
Genomsnittlig försäljning per leverans
Antal försäljningsrader
Summan av antalet enheter
Budgeterad försäljning (belopp)
Budgetuppfyllelse i % (jämförelse mellan belopp och budget)
Jämförelsebelopp (föregående år eller annat jämförelsevärde)
Procentuell differens mellan Jmf Belopp och Belopp
Täckningsbidrag från jämförelseperiod
Jämförelse av täckningsbidrag som procentuell avvikelse mellan beloppen
Antalet leveranser från jämförelseperiod
Jämförelse av antalet leveranser i procent
Antalet levererade enheter från jämförelseperiod
Jämförelse av antalet levererade enheter i procent
Leveranstid. Genomsnitt av antal dagar mellan order och leverans
Genomsnittlig differens mellan beräknad och verklig leveranstid
Förutom att presentera statistikvärden som tabell eller grafiskt kan man föra över den till Excel. Man kan också skapa poster i urval från huvudgruppering kunder, produkter, produktgrupper eller leverantörer. Detta urval kan i sin tur bland annat används till att
Skapa nycklar
Skriva rapporter
Skapa etiketter
Göra registeruppdateringar
Skapa automatiska kundutskick
Skapa kundaktiviteter i PENGVIN säljstöd
Skapa kampanjer
Skapa prislistor
Bygga kundsortiment
Bygga webstocklager
Skapa prisurval
Hantera lagerstyrning
Statistikresultatet återfinns i kund- och produktfrågor samt i kund-, produkt- produkt- och leverantörsregister i fliken "Försäljningsstatistik".

I fliken för försäljningsstatistik väljer man ur en listbox vilken mall man vill se statistik för. I listboxen finns alla egna och allmänna statistikmallar som är huvudgrupperade per kund. Det som visas i statistikfliken avser vald kund i kundfrågan och är grupperat på den undernivå som finns i mallen. Det sker ingen beräkning i samband med att man väljer en statistikmall, så för att statistiken alltid ska vara aktuell i kundfrågan rekommenderar vi att man sätter upp ett batchjobb som uppdaterar statistiken varje natt.

I fliken för försäljningsstatistik väljer man ur en listbox vilken mall man vill se statistik för. I listboxen finns alla egna och allmänna statistikmallar som är huvudgrupperade per produkt. Det som visas i statistikfliken avser vald produkt i produktfrågan och är grupperat på den undernivå som finns i mallen. Det sker ingen beräkning i samband med att man väljer en statistikmall, så för att statistiken alltid ska vara aktuell i produktfrågan rekommenderar vi att man sätter upp ett batchjobb som uppdaterar statistiken varje natt.

Man väljer ur en listbox vilken statistikmall man vill se statistik för. I listboxen finns alla egna och allmänna statistikmallar som är huvudgrupperade per produktgrupp. Det som visas i statistikfliken är grupperat på den undernivå som finns i mallen. Det sker ingen beräkning i samband med att man väljer en statistikmall, så för att statistiken alltid ska vara aktuell i produktgruppsregistret rekommenderar vi att man sätter upp ett batchjobb som uppdaterar statistiken varje natt.

Man väljer ur en listbox vilken statistikmall man vill se statistik för. I listboxen finns alla egna och allmänna statistikmallar som är grupperade per leverantör. Det som visas i statistikfliken är grupperat på den undernivå som finns i mallen. Det sker ingen beräkning i samband med att man väljer en statistikmall, så för att statistiken alltid ska vara aktuell i leverantörsregistret rekommenderar vi att man sätter upp ett batchjobb som uppdaterar statistiken varje natt.
Om man vill få fram statistik även på det som inte blivit sålt lägger man nycklar på produkt, produktgrupp eller kund beroende på vilken utebliven försäljningsstatistik man vill se. I följande exempel visas statistik för en kampanj, både med de sålda och icke sålda produkterna.
Se till att ditt produkturval är tomt
(Huvudmeny - referensregister - övrigt - nyckeltyper)
Lägg upp en produktnyckel

(Huvudmeny - referensregister - produkt - kampanjer)
Välj aktuell kampanj och markera i rutan ovanför markeringar. I och med detta flyttas samtliga produkter i kampanjen till eget produkturval.

Välj den nyckeltyp som nyligen lagts upp

Klicka på "Skapa nycklar"
Lägg upp en mall och ange den nyckeltyp som angetts på produkterna, välj aktuell kampanj i filtreringen och ange aktuellt tidsintervall. Starta "Beräkna statistik".

Resultatet visar nu samtliga produkter i kampanjen även om de inte sålts.

I användardialogen visas statistikresultatet med en rad per huvudgrupp. Varje huvudgrupp innehåller undergrupper som varierar beroende på vad man valt för typ av undergrupp. Har man valt att se statistiken månadsvis, visas 12 undergrupper representerande en rad per månad.

Resultatet presenteras i s k datablad där huvudgrupper bryts ner i undergrupper genom att användaren klickar på +tecknet. Exempel på grupperingar; Per kund och varugrupp eller per säljare och månad.
Grupperingsbegreppen kombineras på valfritt sätt som huvud resp. undergrupp.
De tillgängliga grupperingsbegreppen är:
Kund (varumottagare)
Kund (fakturamottagare)
Godsmottagare
Säljare angiven på följesedel/kvitto
affärsområde hämtas från kund
Produktnummer
Produktgrupp från varurad
Första positionen i produktgrupp
Första två positionerna i produktgrupp
Första tre positionerna i produktgrupp
Leverantör från varurad
Leveranssätt från följesedel/kvitto
Leveranskod från varurad
Resultatenhet från följesedel/kvitto
Projekt från följesedel/kvitto
Säljande bolag
Följesedel leveransdatum år
Följesedel leveransdatum år och månad
Följesedel leveransdatum månad och år
Följesedel leveransdatum månad

Se beskrivning av resultatfält under "Månadsstatistik (MM)"
Följesedel leveransdatum år och veckonummer
Datum från följesedels leveransdatum
Er beteckning från följesedel/kvitto
Er referens från följesedel/kvitto
Kortnummer från följesedel/kvitto
Märke 1 från följesedel/kvitto
Märke 2 från följesedel/kvitto
Statistikkod hämtas från produkt
Resultatenhet hämtas från produkt
Kundnyckel
Produktnyckel
Levererande lager från följesedel/kvitto
Anmärkning från varurad
Radreferens från varurad
Fabrikat hämtas från produkt
Distrikt hämtas från kund
Säljargrupp hämtas från säljare
Bonusgrupp hämtas från kund
Bonusklasshämtas från produkt
Om debitering sker kontant/kredit/ej debitering
Region från lagerregister
Område från lagerregister
Kundansvarig säljare från kundregister
Säljande/ordermottagande lager från order om sådan finns, annars från följesedel/kvitto (vid gruppering används det lager där en order är registrerad (filialnummer).
Lagerstyrningskod rån produktens lagerflik
Följesedels-/kvittonummer (användbart för att t ex kunna se vilken utleverans som har för lågt i bidrag)
Ordernummer
Fakturanummer
Följesedels konto under rubriken resultatkontering
Följesedels resultatenhet under rubriken resultatkontering
Grupperar statistiken per dag i veckan. Detta kan t ex vara användbart om man vill styra personaltätheten utifrån hur mycket försäljning som sker de olika veckodagarna.
Grupperar statistiken på varuraders benämningsfält har tillkommit. Detta kan användas för att t ex ta ut statistik på "gruppnummer/slasknummer".
Grupperar statistiken på orderkälla från orderhuvudet
Grupperar statistiken på konto från redovisningen i PengVin
Grupperar statistiken på resultatenhet från redovisningen i PengVin
Grupperar statistiken på verifikationsnummer från redovisningen i PengVin
De statistikuppgifter som summeras per vald gruppering är:
Belopp
Bidrag Kr (vid försäljning)
Bidrag % (vid försäljning)
Antal leveranser
Snittbelopp per leverans
Antal positioner
Antal enheter
Budget
Budget %
Jmf Jämförelsevärde
Jmf % Jämförelsevärde uttryckt i procent
Leveranstid
Leveranstid differens
Dialogen Statistik innehåller flikar för att överskådligt kunna skapa och underhålla mallar för analys av försäljning.
De uppgifter/fält i dialogen som kan ändras/redigeras av användaren har normalt en vit bakgrundsfärg. När de markeras ändras färgen till gul och tydliggör på detta sätt var markören står och vilket fält som för tillfället redigeras.

Beräkna statistik utför en beräkning baserat på de filter och intervall som definierats i mallen. Beräkningen baserar sig på försäljningsrader.
Om man arbetar med ett register som har möjlighet att skapa nycklar för att klassificera, kan man skapa ett registerurval ifrån statistiken och ha det som urval i tillhörande sökrutiner. Registret kunder har t ex den möjligheten. När man väljer detta menyval skapas ett urval, kundsökningsdialogen öppnas och ger användaren möjlighet att skapa nycklar dit det nyss skapade urvalet kan kopplas. Ytterligare sådana register är produkter, produktgrupper och leverantörer.
Exporterar resultatet till Excel, där exempelvis en lista kan skrivas ut
Exporterar resultatet till Excel, där exempelvis en lista kan skrivas ut
Stänger ned dialogen för försäljningsstatistik.

Nollställer alla värden som matats in i budgetkolumnen på markerad huvudgrupp
Nollställer alla värden i jämförelsekolumnen på markerad huvudgrupp
Visar alla öppna dialoger/fönster. Klicka på det fönster som skall ligga överst.
Fönsterdialogen går att ändra i storlek och flytta till önskad plats i skärmen.


Här hittar man de sen tidigare sparade mallarna. Mallarna är uppdelade i Egna där det är fritt fram att ändra villkor, och Allmänna som är låsta för förändring. En mall är en kombination av olika grupperingsnivåer, filter och ett angivet intervall. Varje insamling av statistik skapar poster i databasen som när som helst kan plockas fram och analyseras. Insamlingen har en datumstämpel på sig som visar när senaste insamlingen gjordes; Senaste beräkning.
Löpande numrering av de skapade statistikmallarna
En beskrivande text som visar vad statistikmallen är tänkt att illustrera.
Visar datum för den senast gjorda beräkningen (summering av värden) utifrån mallens angivna förutsättningar.


Man kan gruppera på en huvudnivå enbart eller kombinerat med en undernivå. Om man väljer en grupperingsnivå som normalt sätt kan ha nycklar som klassificeringsbegrepp, ges ytterligare möjlighet att ange nyckeltyp i kombination med nyckeldata. Valet är osynligt för alla andra grupperingsval. Kunder och produkter stöds av nyckelklassificering.
Dessa fält visas endast om man valt en huvudgrupp där detta är relevant (kund, produkt eller produktgrupp)
Om man väljer en nyckeltyp/nyckelord kommer samtliga poster med denna nyckel att hamna i resultatet även om det inte skett en försäljning. Detta är ett bra sätt att plocka fram "ickeförsäljning" på t ex vissa kunder för att se vad de inte handlar.
Här anges uppdelning på lägre nivåer.

Om mallen markeras som "egen" är den inte tillgänglig för övriga PENGVIN-användare. Gemensamma mallar markeras som "Allmän". Vill man hindra en användare från att göra om en allmän mall till sin egen, och därmed kunna förändra den, har man möjlighet att låsa detta fält via xml-fil. Kontakta en PENGVIN-konsult för hjälp 031 - 88 76 00.
Visar de begrepp som kan användas för att filtrera fram önskad statistik.

Om PENGVIN är uppsatt att hantera flera bolag, väljer man det önskade.
Om man vill ta fram statistik för en viss underlagstyp (faktura, räntefaktura eller avräkning) väljs detta här.
Säljare som anges vid försäljning (utleverans).
Kunder kan delas in i olika affärsområde som bl a kan användas för att summera statistik på.
Används för att särredovisa försäljning och avser den resultatenhet som anges på utleveransdokumentet.
Ett företag kan ha olika fysiska lager och vill man bara ha statistik för ett visst lager väljs det här.
Leveranskoden hämtas från utleveransraden. Exempel på leveranskoder är lager-, transit- och direktleverans
Leveranssätt hämtas från utleveransen. Exempel på leveranssätt är turbil, bilspedition, hämtas
En kund kan specialgranskas för analys genom att kundens kundnummer anges i detta filtreringsfält. Vill man ha statistik på fler än ett kundnummer kombinerar man denna filtrering med filtreringen i avsnittet Utökad filtrering eller filttrerar enbart i avsnittet Utökad filtrering.
En angiven leverantör kan väljas för analys. Vill man ha statistik på fler än ett leverantörsnummer, som inte ligger i ett intervall, kombinerar man denna filtrering med filtreringen i avsnittet Utökad filtrering eller filttrerar enbart i avsnittet Utökad filtrering.
Pågående eller avslutade kampanjer som skapats via kampanjregistret
Grupperingar fördelas på kontant, kredit och underlag.
Avser medlemsbonus i spannmålshantering och används för att kunna kontrollera vilken försäljning som ligger till grund för framräknad bonus. Försäljningsstatistiken har tre alternativ:
1. Samtliga
2. Bonusgrundande
3. Ej bonusgrundande

Möjliga intervall som går att använda för att ringa in önskad statistik
Välj önskad leveransmånad (eller månad from - tom) som statistiken ska avse. Användbart för t ex säsongsvaror vars statistik kan bli missvisande om man väljer hela året och jämför statistik för flera år.
Avser datum för den fysiska leveransen.
På en statistikmall finns det flexibla möjligheter att ange alternativa intervall för leverans- respektive faktureringsdatum.
- Fast datumintervall (standardvärde)
- Innevarande år
- Innevarande månad
- Innevarande vecka
- Senaste x månader/veckor/dagar
Statistikperioden är relaterad till dagens datum.
Flexibel styrning av datumintervall i kombination med automatisk beräkning av statistik via processerver ger större möjligheter till automatiska statistikkörningar.
Avser datum för fakturering
På en statistikmall finns det flexibla möjligheter att ange alternativa intervall för leverans- respektive faktureringsdatum.
- Fast datumintervall (standardvärde)
- Innevarande år
- Innevarande månad
- Innevarande vecka
- Senaste x månader/veckor/dagar
Statistikperioden är relaterad till dagens datum.
Flexibel styrning av datumintervall i kombination med automatisk beräkning av statistik via processerver ger större möjligheter till automatiska statistikkörningar.
Avser den produktgrupp som tilldelas vid utleveransen. Vill man ha statistik på fler än ett produktgruppsnummer, som inte ligger i ett intervall, kombinerar man denna filtrering med filtreringen i avsnittet Utökad filtrering eller filttrerar enbart i avsnittet Utökad filtrering.
Ett intervall baserat på produktnummer. Vill man ha statistik på fler än ett produktnummer, som inte ligger i ett intervall, kombinerar man denna filtrering med filtreringen i avsnittet Utökad filtrering eller filttrerar enbart i avsnittet Utökad filtrering.
Logisk klassificering är ett annat sätt att dela in produkter
Beloppintervall används i kombination med filtrering. Exempel: Om man endast vill visa de kunder som handlat för mer än 5 000 Kr eller visa bara statistik för produkter som sålt för mer än 10 000 Kr.

Används för att jämföra två olika statistikinsamlingar (se Jämförelsestatistik). I listboxen visas de övriga statistikmallar, som matchar den statistikmall som är aktiv (dvs huvudgrupp och undergrupp är lika) , och mot vilka man kan skapa jämförelsevärden.
Används för att räkna om den jämförelsemall man valt. Om man vill använda det värde som räknats fram tidigare på jämförelsemallen behöver man inte klicka på knappen.
Används vid statistikjämförelse med föregående år. Om rutan är markerad skapas värden i de fält som inleds med Jmf, för att man skall kunna jämföra med föregående år. Jämförelsevärdena skapas på samma datumintervall förskjutet ett år bakåt i tiden. Om det inte finns något angivet datumintervall (leverans- eller fakturadatum) skapas ingen statistik från föregående år.

Nollställer budget.

Datum och klockslag för när senaste beräkningen för aktuell statistik skedde.
Beräknar statistik utifrån de selekteringar man gjort i mallen.

Rutan markeras om man endast vill se ett resultat baserat på vad som är fakturerat. Om rutan inte markeras visas statistik även för de produkter som ligger på utleveransunderlag i samma stund som de registrerats, alltså även om utleveransunderlaget inte sparats.
Markeras om man inte vill att interna försäljningen skall ingå i statistikresultatet.
Systemet tittar på vilken fakturatyp det ligger på utleveransen. Om denna fakturatyp har samlingskod H, dvs "Ej faktura" undantas dessa utleveranser från statistiken om rutan "Exkludera internfakturering" är markerad.
Markeras om man vill ha särredovisning av produkter som ingår i strukturer i stället för huvudartikeln. Normalt sett redovisas endast huvudartikeln.

Produkter och kunder kan klassificeras enligt olika nycklar. Detta beskrivs mer ingående i respektive grundregister.

Statistikmallarna innehåller en markeringsruta som heter "Automatberäkning". Ett batchjobb igenom och beräknar statistik för samtliga statistikmallar med Automatberäkning markerat.
Batchjobbet sätts upp i processervern och schemaläggs efter önskemål om hur ofta jobbet skall köras.

Batchjobbet går igenom alla mallar som har markerats för automatberäkning och uppdaterar statistiken för dessa mallar.
Vill man att bara en enstaka statistikmall skall uppdateras anger man i kommandofältet EXEC PV_STATISTIK_CREATE @I_iSID = följt av mallidentiteten för aktuell statistikmall.


Det finns möjligthet att lägga till tre filtreringsrader innehållande ytterligare filtreringsinformation som styr vilka poster som skall inkluderas eller exkluderas i resultatet. Detta kan t ex vara användbart då man tar fram produktgruppsstatistik men t ex inte vill ha med presentkort, då anger man presentkortets produktgrupp och markerar rutan under Exkludera.
Systemet filtrerar i första hand på den ordinarie (övre) filtreringen/intervallet. Av de poster som filtrerats fram där filtreras sedan ytterligare en gång per rad, med hjälp av de värden man angett i nedre (nya) filtreringen.
Tänk på att filtreringen sker i turordning uppifrån och ner, dvs först filtreras på ordinarie filtrering/intervall, utifrån det resultatet sker ytterligare en filtrering på filterdata rad 1, sedan ytterligare en filtrering på filterdata rad 2 och slutligen en filtrering på filterdata rad3. Det betyder att om något inte kommer med vid t ex första filtreringsordningen så kommer det inte med vid någon av de senare filtreringarna heller.
Filtreringsordning

I detta exempel får man statistik på samtliga kunder och samtliga produktgrupper i första filtreringen,men i andra filtreringen filtreras alla kunder bort utom 1293, 1978 samt 318-321. I tredje filtreringen filtreras också kundnummer 319 bort och slutligen i fjärde filtreringsomgången tas produktgrupperna 1100-1900 bort.
Datum dagar - exempel: 25-28 för att se hur stor försäljningen är den 25:e t o m den 28:e i månaden.
Datum månad - exempel: 2, 4,6 för att se försäljning i februari, april och juni.
Datum vecka - exempel: 28-32 för att se hur stor försäljningen är under den största semesterperioden.
Datum År - exempel: 2013, 2015 för att se försäljningen för 2013 och 2015.
Kontering (Konto) - ange visst konto för att få försäljningstatistik på angett konto
Kontering (Resenh) - ange viss resultatenhet för att få försäljningstatistik på angett konto
Kontering (Vernr) - ange visst verifikationsnummer för att få försäljningstatistik på angett konto
Kundnr - ange enskilt kundnr, kundnr fr om - t om (bindestreck mellan) eller flera kundnr med kommatecken mellan.
Leverantörsnr - ange enskilt levnr, levnr fr om - t om (bindestreck mellan) eller flera levnr med kommatecken mellan.
Produktgruppsnr - ange enskilt produktgruppsnr, produktgruppsnr om - t om (bindestreck mellan) eller flera produktgruppsnr med kommatecken mellan.
Produktnr - ange enskilt produktnr, produktnr fr om - t om (bindestreck mellan) eller flera produktnr med kommatecken mellan.
Tid hh:mm (klockslag) - exempel: 18:30-20.00 för att se vad ett extra kvällsöppetevenemang har gett.
Veckodagar (1-7) - exempel: 5-6 för att se hur stor försäljningen är på fredagar och lördagar.
Sortimentsid Används för att filtrera försäljningsstatistik på visst sortiment. Man kan bara filtrera på ett enstaka sortimentsid i taget och inte välja att exkludera angivet sortimentsid.
Som filtreringsdata kan man lägga ett/flera värden eller intervaller skiljt av kommatecken.
Ex. 1000-1999,3000-3999,5200 som ger en statistik innehållande alla poster i intervallet 1000-1999, alla poster i intervallet 3000-3999 samt värdet 5200.
Man väljer om filtreringens ska inkluderas (markeringsrutan tom) eller exkluderas (markerad ruta).
![]()


Knappar till rapporter
Visar vald statistikrapport i skärmen. Från den generella visningsbilden (RS-Rapporter) finns det en funktion för att sända den aktuella rapporten som bifogad fil. Man kan ange en eller flera e-postadresser, ärenderubrik och ett meddelande till mottagaren. Filen namnsätts till rapportnamn och om aktuell rapport har ett dokumentnummer så kompletteras filnamnet med detta. Funktionen kan användas om man har normal e-posthantering (outlook/exchange).
Skriver ut vald statistikrapport på användarens standardskrivare
Sparar vald statistikrapport som pdf-fil

Kopierar vald mall till en ny som hanteras som egen och alltså är öppen för förändring
Tar bort den valda mallen

Anger försäljningsbeloppet exkl. moms i basvaluta.
Anger täckningsbidrag i basvaluta (försäljningspriset minus kostnad för hantering och inköp av produkten)
Samma som ovan fast uttryckt i procent
Snittvärde per utleverans
Antal dokument (utleveransdokument)
Totalt antal rader (=positioner)
Summan av antalet rader (ej alltid relevant)
Visar registrerad budget (i basvaluta)
Visar budgetutfallet jämfört med verkliga försäljningen (i procent)
Visar det framräknade jämförelsevärdet i kronor, jämfört med värdet i kolumnen "Belopp". Jämförelsevärdet kan vara antingen mot föregående år eller mot en annan statistikmall beroende på vilket man valt i statistikmallen. Se "Skapa värden".
Visar det framräknade jämförelsevärdet i procent (värdet i "belopp" delat med värdet i "jmf belopp"). Jämförelsevärdet kan vara antingen mot föregående år eller mot en annan statistikmall beroende på vilket man valt i statistikmallen. Se "Skapa värden".
Anger bidrag i basvaluta (försäljningspriset minus kostnad för hantering och inköp av produkten) på jämförelsevärdet (som kan vara antingen mot föregående år eller mot en annan statistikmall beroende på vilket man valt i statistikmallen).
Samma som ovan fast uttryckt i procent på jämförelsevärdet (som kan vara antingen mot föregående år eller mot en annan statistikmall beroende på vilket man valt i statistikmallen).
Antal dokument (utleveransdokument) för jämförelsevärdet
Samma som ovan fast uttryckt i procent på jämförelsevärdet
Summan av antalet rader för jämförelsevärdet (ej alltid relevant)
Samma som ovan fast uttryckt i procent på jämförelsevärdet
Leveranstid. Mäter leveranskvalitet. Genomsnitt av antal dagar mellan order och leverans. Värdet endast relevant om det finns en bakomliggande order.
Mäter leveranskvalitet. Genomsnittlig differens mellan beräknad och verklig leveranstid. Jämför leveransdatum på orderrad med leveransdatum på utleveranshuvud. Värdet endast relevant om det finns en bakomliggande order.

Antal sålda enheter
Summan av antalet rader i år, fördelat per månad.
Summan av antalet rader för jämförelsevärdet, fördelat per månad. Jämförelsevärdet kan vara antingen mot föregående år eller mot en annan statistikmall beroende på vilket man valt i statistikmallen. Se "Skapa värden".
Sammanlagda antalet rader hittills i år, fördelat per månad.
Sammanlagda antalet rader hittills för jämförelsevärdet, fördelat per månad.
Försäljning i SEKP
Summan av försäljningsvärdet i år, fördelat per månad, uttryckt i basvalutan.
Summan av försäljningsvärdet för jämförelsevärdet, fördelat per månad, uttryckt i basvalutan. Jämförelsevärdet kan vara antingen mot föregående år eller mot en annan statistikmall beroende på vilket man valt i statistikmallen. Se "Skapa värden".
Differensen i procent mellan årets försäljning och jämförelsevärdet. Siffran beräknas genom att ta (årets försäljning minus jämförelsevärdets försäljning) delat med jämförelsevärdets försäljning.
Sammanlagda försäljningsvärdet hittills i år, fördelat per månad.
Sammanlagda försäljningsvärdet hittills för jämförelsevärdet, fördelat per månad.
Sammanlagda differensen, hittills i år, i procent mellan årets försäljning och jämförelsevärdet. Siffran beräknas genom att ta (årets försäljning minus jämförelsevärdets försäljning) delat med jämförelsevärdets försäljning.
Bidrag i SEK
Summa täckningsbidrag (försäljningspriset minus kostnad för hantering och inköp av produkten) i år, fördelat per månad, uttryckt i basvalutan.
Summa täckningsbidrag (försäljningspriset minus kostnad för hantering och inköp av produkten) för jämförelsevärdet, fördelat per månad, uttryckt i basvalutan.
Differensen i procent mellan årets bidrag och jämförelsevärdet. Siffran beräknas genom att ta (årets bidrag minus jämförelsevärdets bidrag) delat med jämförelsevärdets bidrag.
Sammanlagda bidraget hittills i år, fördelat per månad.
Sammanlagda bidraget hittills för jämförelsevärdet, fördelat per månad.
Sammanlagda differensen, hittills i år, i procent mellan årets bidrag och jämförelsevärdet. Siffran beräknas genom att ta (årets bidrag minus jämförelsevärdets bidrag) delat med jämförelsevärdets bidrag.

Endast undergrupper kan visas grafiskt.
Den post (huvudgrupp) som är markerad, visar dess tillhörande undergrupper grafiskt. Det grafiska objektet visas med hjälp av en officekomponent, vilket ger möjlighet att kopiera och klistra in objektet i Excel, Word eller PowerPoint och där vidareförädla presentationen. Exempelvis om man vill ändra diagramtyp till kurva.
Om man vill ändra från stapelvisning till att visa resultatet som en kurva, kräver det att klienten som PENGVIN körs på, är installerad med en fullversion av Office. Har man det, dubbelklickar man på grafobjektet. Då öppnas Microsofts Graf och dess tillhörande menyer dyker upp. Man markerar knappen med staplar på. Då dyker ytterligare diagram-grafer upp. Den underliggande datakällan visas också i tabellform, vilket är en kopia på det som ligger sparat i databasen. Om man kopiera hela diagram-objektet och klistrar in det i ett annat Office-objekt (typ Word eller Excel), följer kopian av datakällan med.

Då man vill registrera en budget markerar man en huvudgrupp i ett resultatfliken varefter man markerar fliken Registrera Budget. Budgetvärden underhålls mot postens undergrupper. I bilden nedan har man valt en specifik säljare som ingår i en undergrupp till en statistikmall som bygger på säljarstatistik indelat i månader. Textrutan längst upp visar information om vad som valts.
Budgeten är kopplad till statistikmallen och därmed gäller samma datumintervall i budgeten som i statistikmallen.

Beskrivningen av de vita inmatningsbara textrutorna ser olika ut beroende på vilken statistikmall som valts. Beskrivning står i relation till huvudgruppens val. Nästa beskrivning baserar sig på vilken typ av undergruppsindelning som valts. (Lägg till Månad (MM) skulle vara Lägg till Produktgrupp om mallens undergrupp valts till produktgrupp.)
Vill man lägga till en budget för månad 10 matar man in: Lägg till Månad (MM) = 10 och Budget = 10000, vilket ger en budget för säljare ARI på 10000 i oktober.
Markera raden Ny Post
Välj fliken Hantera Mall och svara Ja på frågan om ny statistikmall ska skapas
Ange en beskrivning till mallen
Grupperingsnivåer: ange en huvudgrupp och eventuellt undergrupp för att visa statistiken. Om två grupperingar används kan man under fliken Resultat expandera poster via ett klick på plus-tecknet. Då visas undernivåerna.
De tabeller som innehåller möjlighet att klassificera med hjälp av nycklar, kommer att automatiskt visa möjlighet att välja från underhållna nycklar. Exempelvis kund och produkter
Klicka på knappen Beräkna statistik för att resultatet skall beräknas och visas
När man tittar på statistiken som poster eller grafer, kan man med fördel kopiera dessa och klistra in i Word eller Excel. Finessen med det är att man får med sig en så kallad offlinepresentation. Datat som är ett resultat av körning följer med och man kan justera grupperingar och presentationsgrafer i efterhand. Detta är ett enkelt sätt att sända statistik via mail för analys på annan geografisk ort.
Jämförelsestatistik är en funktion för att jämföra två olika statistikinsamlingar. Förutsättningen för att kunna jämföra är att mallarna är gjorda med samma grupperingsval; Huvudgrupp och undergrupp.
Undergrupper och månadsintervallet
Man kan välja insamlingsintervall per månad enligt tre olika modeller:
Månad(ÅÅ/MM) Skapar en post per kombinationen År och Månad: 2004/01 2004/02 . . .
Månad(MM/ÅÅ) Lägger månaderna ihop, indikerande året efter strecket: 03/2003 03/2004
Månad(MM) - Summerar per månad oavsett år. Visar under vilka perioder som en kund varit aktivast summerat över en längre period.
Budget är en funktion där man planerar önskat försäljningsmål och följer upp målet mot det verkliga utfallet. Ett procentuellt värde ställs mot den verkliga försäljningen. En säljare som vill lägga budget för ett antal kunder, kan utnyttja föregående års försäljningsresultat som underlag till budgeten.
Antag att man är ansvarig för att lägga nästa års budget, då har man stor hjälp av att plocka fram en statistikmall som visar hur försäljningen fördelat sig över månaderna de senaste åren. Steg för steg:
Definiera en mall baserat på huvudgruppen <Ingen gruppering>.
Som val av undergrupp kan man välja att visa försäljningen under senast 12 månaderna eller över ett angivet antal år. Om man väljer undergrupp Månad (MM) (finns som val i listboxen undergrupp), kommer all försäljning under exempelvis augusti, att ackumuleras i augusti-ackumulatorn. Det innebär att om manvalt att se statistik för tre år, så kommer all augustiförsäljning att samlas under augustistapeln. Detta är användbart om man vill se fördelning under året.
Ange ett intervall. I exemplet anges ett intervall baserat på leveransdatum. Eftersom det i exemplet valts att se trenden per månad kommer insamlingen ske per månad oavsett år.
Klicka på knappen Beräkna statistik. Då görs en sammanställning av statistikinsamlingen. Man kommer automatiskt förflyttas till fliken Resultat efter beräkningen.

I kolumnen Grupp visas det val som gjorts i listrutan Undergrupp; månaderna från 01 till 12 oavsett år. Detta visar när aktiviteten är som hetast.
Då man klickar på fliken Grafisk presentation får man fram en graf som tydligt visar detta. Denna kan man skriva ut eller spara genom att markera kopiera och klistra in i ett Worddokument.
Grafen nedan visar hur resultatet kan se ut. Varje månad visas med två staplar per månad: försäljningssumma/täckningsbidrag (TB).

Efter att betraktat trenden är dags att skapa budget.
Definiera en mall baserat på huvudgruppen <Ingen gruppering>. Vi kan välja att visa försäljningen under senast 12 månaderna eller över ett angivet antal år.
Välj undergrupp Månad (ÅÅ/MM) finns som val i listboxen undergrupp
Ange ett intervall. I vårt exempel anger vi ett intervall baserat på leveransdatum som sträcker sig över de två senaste åren.
Klicka på knappen Beräkna statistik. Då görs en sammanställning av statistikinsamlingen. Markera fliken Registrera Budget.
Mata in värden för kommande månaders budget. Exempel: Lägg till Månad (ÅÅ/MM) 2006/05 och Budget 3 000 000, kommer att skapa en post för maj månad 2006 innehållande värdet 3 000 000 Kr.


Vi väljer att plocka fram en statistikmall baserat på ett intervall som sträcker sig över två år. Då visas resultatet kronologiskt; från år 1 månad 1 till år 2 månad 12 i en sekvens.

Ytterligare ett sätt är att visa en jämförelse mellan två insamlingar.
Välja en statistikmall (i exemplet skapar jag Försäljningsstatistik total år 2002) som grund
Därefter markerar jag listrutan Jämförelsevärden och där visas de övriga statistikmallar som matchar den första statistikmallen (i mitt fall har jag sen tidigare skapat Försäljningsstatistik total år 2003). Obs! Då man jämför olika statistikinsamlingar, är det viktigt att de är skapade med insamlings begreppet (MM), vilket står för insamling per månad utan angivelse av år.
Därefter klickar jag på Skapa värden för att systemet skall generera en jämförelse mellan de två åren.

I grafen ovan dyker en ny etikett upp och ytterligare en stapel: Jmf. Denna stapel visar den valda mallens värde ställt i relation till den insamling som den jämförs med. Om man tittar på månad 9 i exemplet ovan så visar det att år 2003 hade en betydligt högre värde och kan ge en signal till hur man bör lägga kommande budget.
Under fliken Registrera Budget har vi nu fått värden i månadernas utfall och i kolumnen Jmf. Om man vill spara resultatet till Excel gör man det via menyn Arkiv - Exportera resultat på undergruppsnivå till Excel.

Nu har vi skapat en jämförelsemall som tydligt visar vilka månader som försäljningen är hetast. Värdena går att exportera till Excel i ett kalkylblad, den grafiska presentationen kan man spara till Word och får då med sig underliggande datainsamling. Dessa bägge olika typer av objekt visar status vid ett givet ögonblick och kan ligga till grund för senare analys eller om man vill skapa en budget.
En säljare vill sätta sin budget. Då all försäljning tilldelas en säljare kan man samla in statistik på en enskild säljare under ett år uppdelat i månader.
Skapa en ny statistikmall
Ange ett beskrivande namn
Välj säljare som huvudgrupp
Ange undergrupp Månad (ÅÅ/MM)
Klicka på knappen Beräkna Statistik för att skapa värden
Markera den säljare som budgeten skall gälla för
Markera fliken Registrera budget
I fliken dyker värden upp indelat i poster per månad
Om säljaren vill lägga budget på nästkommande månad anges månad enligt vad som anges i etiketten Lägg till Månad (ÅÅ/MM)
Ex Period anges 2004/10 följt av Enter. Därefter anges Budget 250000 följt av Enter. Då skapas ytterligare en rad innehållande budgeten för oktober. Den kan användas för att följa upp mot de verkliga värdena i slutet på oktober.
Om man vill skapa budget för nästkommande år kan man göra enligt följande
Utför samma som ovan fram t o m punkt 3
Ange undergrupp Månad (MM)
Ange som tidsintervall ett år som förflutet: 2002-01-01 till 2002-12-31
Spara och skapa en statistik
Skapa en ny mall med samma värden förutom intervallet som skall vara ett kommande år exempelvis 2005-01-01 till 2005-12-31. Det kommer inte att finnas några reella värden att summera, men här kommer trixet:
Ange ett Jämförelsevärde. Från listrutan väljer man den insamlingen som man skapade tidigare. (Obs! Den innehåller samma undergruppsintervall, vilket gör att den kan jämföras).
Därefter väljer man att skapa via knappen Skapa.
Då genereras poster enligt följande

Mallen är sparad avseende år 2005 med jämförelse av ett annat år. Detta skapar poster med jämförelsevärden, vilket också bereder plats för underhåll och skapande av budget ett helt år fram i tiden. Mallen kommer att kunna användas för att följa upp de reella värdena i kolumnen Utfall.

I det här exemplet tar vi fram statistik fördelat per månad för 2015 och jämför med föregående år. Försäljningen av presentkort undantas med villkoret längst ner (fälttyp Produktgruppsnr, filterdata 1180 samt markering för exkludera).
Statistiken kommer även att ta med icke fakturerade utleveranser eftersom rutan "Exkludera ej fakturerat" inte är markerad.
Skapa en ny statistikmall
Ange en lämplig beskrivning
Som huvudgrupp väljer man Produktgrupp
Som undergrupp väljer man ett månadsintervall; Månad (MM)
Ange önskat intervall för leveransdatum
Markera rutan för "Föregående år"
Ange som extra filtrering fälttyp Produktgruppsnr, i filterdata anges produktgruppsnumret för presentkort, i exemplet 1180, samt markera rutan "exkludera".
Klicka på Beräkna statistik för att få fram resultatet

Resultatet blir då en försäljningsstatistik som presenteras per produktgrupp. När man plussar upp raderna visas försäljning per månad och i kolumnerna som inleds med Jmf visas försäljning samma period föregående år.
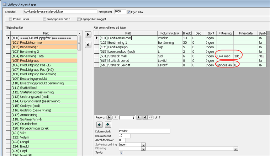
Om man vill titta på leveranssäkerheten kan man ta ut en statistik på avvikande leveranstid.


I resultatet har man sen möjlighet att sortera kolumnen stigande så visas de med mest avvikande tid överst.
LevTid Leveranstid. Mäter leveranskvalitet. Genomsnitt av antal dagar mellan order och leverans. Värdet endast relevant om det finns en bakomliggande order.
LevDiff Mäter leveranskvalitet. Genomsnittlig differens mellan beräknad och verklig leveranstid. Värdet endast relevant om det finns en bakomliggande order.
Man kan se t ex göra en lista i produktsökningen på de produkter som har negativt värde i leveransdiffältet genom att ange filtrering till "Mindre än" och filterdata till "0".

Då får man fram en lista med endast de produkter som har negativ differens i leveranstid. Listan kan man sedan göra om till Excel eller spara som pdf och mejla till berörda medarbetare.

För att se vad varje säljare sålt per produktgrupp (två positioner) under ett år jämfört med föregående år kan man sätta upp en mall enligt följande exempel. Man kan givetvis välja enbart produktgrupp eller något annat av produktgruppsalternativen, beroende på hur detaljerad man vill ha statistiken.
Statistiken kommer även att ta med icke fakturerade utleveranser eftersom rutan "Exkludera ej fakturerat" inte är markerad.

I exemplet har man också valt att ta med jämförelse för föregående år.
Skapa en ny statistikmall
Ange en lämplig beskrivning
Som huvudgrupp väljer man Säljare (Utleverans)
Som undergrupp väljer man Produktgrupp pos 1-2
Ange önskat intervall för leveransdatum
Markera rutan för "Föregående år"
Klicka på Beräkna statistik för att få fram resultatet

Resultatet visar då försäljning per säljare och klickar man på plusset ser man inom vilka produktgrupper (grupperat på de två första positionerna) säljaren har sålt varor. I exemplet ovan kan man se att det sålts varor på produktgruppsnummer som inte finns upplagda i produktgruppsregistret, därför blir benämningen på dessa *saknas i register*.

En kundstatistik som visar totalt vad kunden handlat för under 2016 samt jämförelsesiffror för 2015. Statistiken kommer även att ta med icke fakturerade utleveranser eftersom rutan "Exkludera ej fakturerat" inte är markerad.

Resultatet visar samtliga kunder som handlat något under 2016. De kunder som inte handlat visas inte då ingen kundnyckel har angetts i statistikmallen.
Man kan också komplettera ovanstående mall med undergrupp "Godsmottagare" för att se hur mycket varje godsmottagare/arbetsplats/littera har handlat. Då visas totalen på kundnummerraden och godsmottagarnas köp visas när raderna plussas upp.

I exemplet ovan kan man se att det sålts varor på godsmottagare som inte finns upplagd på kunden, därför blir beskrivningen på denna *saknas i register*.
I exemplet har man också valt att ta med jämförelse för föregående år.
Skapa en ny statistikmall
Ange en lämplig beskrivning
Som huvudgrupp väljer man Kund (varumottagare)
Som undergrupp väljer man Godsmottagare
Ange önskat intervall för leveransdatum
Markera rutan för "Föregående år"
Klicka på Beräkna statistik för att få fram resultatet

Man kan som en tjänst åt företagets köpande kunder producera statistik för vad de olika kontaktpersonerna handlat för indelat i år och månader. Statistiken kan basera sig på vad som angivits som referenser på utleveransdokumentet alternativt kortnummer (om företaget t ex underhåller en kundklubb). Statistiken kommer även att ta med icke fakturerade utleveranser eftersom rutan "Exkludera ej fakturerat" inte är markerad.
Skapa en ny statistikmall
Ange en lämplig beskrivning
Som huvudgrupp väljer man Er referens
Som undergrupp väljer man ett månadsintervall; Månad (ÅÅ/MM)
Ange ett kundnummer under filtreringskolumnen
Ange önskat intervall för leveransdatum
Klicka på Beräkna statistik för att få fram resultatet

Här visas ett exempel där man tagit fram försäljningsstatistik fördelat på följesedel/kvitto och produkt under några utvalda klockslag ett visst datum.

Skapa en ny statistikmall
Ange en lämplig beskrivning
Som huvudgrupp väljer man Följesedel/kvitto
Som undergrupp väljer man Produkt
Ange önskat intervall för leveransdatum
Ange fälttyp "Tid hh:mm" och sätt filterdata till önskade klockslag/intervall.
Klicka på Beräkna statistik för att få fram resultatet
Om man vill mejla resultatet, kan man med fördel exportera resultatet till ett Excelblad och därefter skicka bladet via vanlig mailhantering till kunden.
Export till Excel kräver att Excel är installerat på klientmaskinen. Via menyval Exportera till Excel, kan man få ett väldesignat kalkylblad där enbart de kolumnöverskrifter som används i det aktuella databladet följer med.
